「ACG米卡」是一款基于 WordPress 7b2动漫acg类型子主题,专为动漫、游戏(ACG)类网站优化而生。仅通过子主题即可实现高度自定义的动漫风格站点,兼具轻量、灵活与易用的特点。
前文:
作为专为B2主题动漫ACG的子主题,迎来了重置版,因为原先那个域名mrxu.net不想用了,现在换成这个https://bbs.mkwy.cn
为了尽可能不动父主题的情况下,我们更改了很多,对功能及样式自定义程度相当自由,所以只用覆盖一个父主题文件即可。
老用户可免费升级,注册网站账户免费下载,并群内私信我即可
仍然不对授权做出限制,只对部分核心加密。(禁止转售,转卖,一旦发现T出群,并不再保证后续更新)
我是7B2的忠实用户,从2021直至今日,四年持续更新:从2021至今,持续优化代码、兼容新版本WP与插件,绝不跑路。
这在子主题当中实属难得,见过太多惊鸿一瞥,但始终相信诚心才会迎来肯定,应该在B2子主题站长中,我也是坚持最长的一位。
功能介绍
支持最新版7b2主题版本:5.9.41
首页模块管理功能:
增加了三种首页模块布局,有ACG动漫快捷导航,移动端快捷导航,UI快捷栏,均可设置自定义布局(详细设置可看下方设置图)
字体设置:
可对PC与移动端分开设置不同的显示字体
附件上传重命名:
因WP机制原因,为避免命名规则上传重复覆盖
附件上传重命名:开启后,上传的附件将按照设定的规则自动重命名(可自由组合规则)
保留原始文件名:开启后,会在重命名后的文件名中保留部分原始文件名
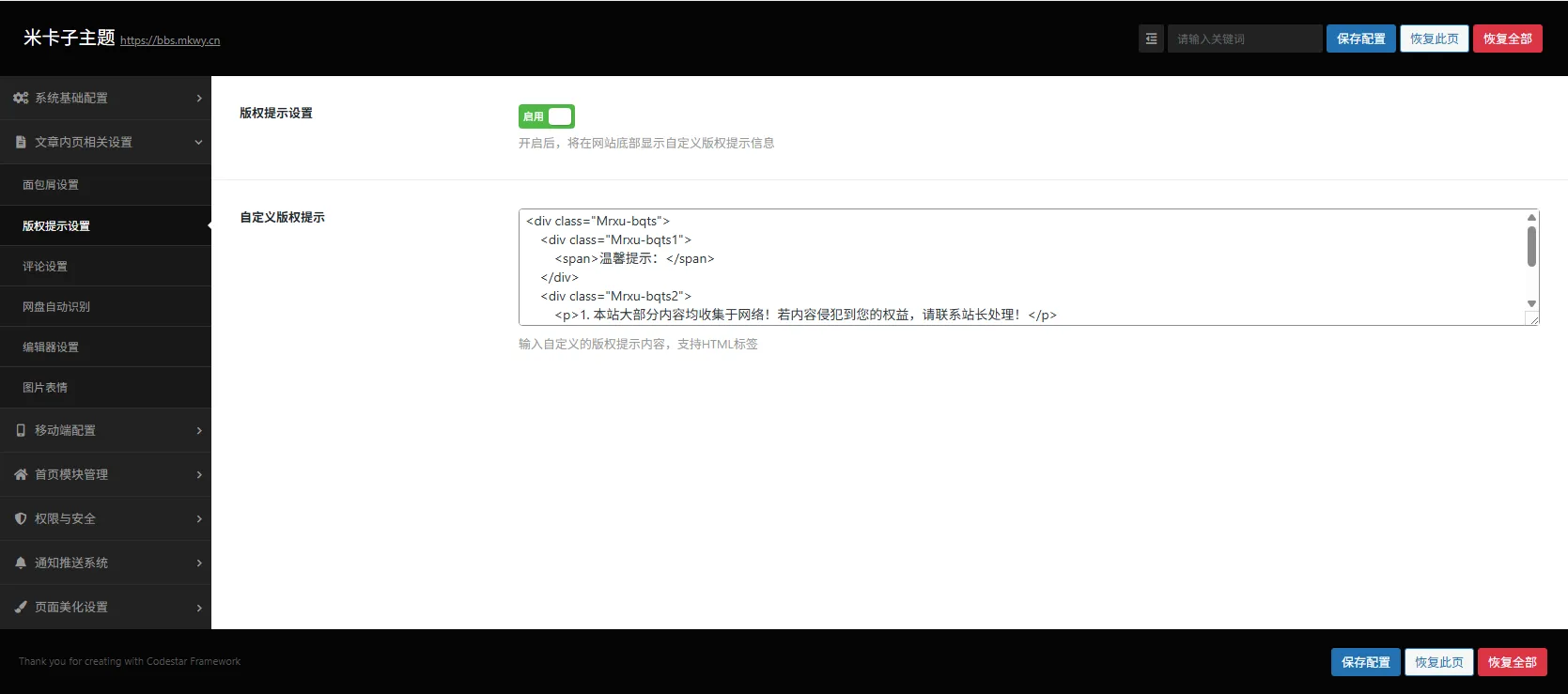
版权提示设置:
开启后,将在文章内页底部显示自定义版权提示信息
面包屑导航:
文章内页显示面包屑导航,可自定义导航中文字和图标,例如:(🏠 首页 > 分类名称 > 文章标题)
网盘自动识别功能:
可直接复制网盘链接到主题填写链接位置,程序会自动识别并做好格式,可DIY解压密码。
支持的网盘:百度网盘、360云盘、蓝奏云、腾讯微云、OneDrive、天翼云、城通网盘、迅雷云盘、123云盘、阿里云盘、夸克网盘、UC网盘
使用方法:在下载设置页面,点击自动识别输入框,粘贴包含网盘链接和提取码的文本
编辑器短代码设置:
对经典编辑器增强,配置编辑器中的短代码功能,包括整合了多个实用短代码,如图片灯箱,折叠,警示条,视频解析,自定义占位输入文字解析等。
编辑器按钮使用说明
折叠栏:点击编辑器工具栏的折叠栏按钮,输入标题和内容
图片网格:点击图片网格按钮,选择网格数量(2-6格),然后上传图片
视频解析:点击视频解析按钮,输入视频URL,系统会自动生成解析链接
自定义内容:点击自定义内容按钮,从下拉菜单选择预设内容
短代码手动使用说明
折叠栏:[collapse title=”标题”]内容[/collapse]
视频解析:[video_parse url=”视频地址”]
自定义内容:直接复制上面配置的内容到编辑器

可自定义边框,颜色,图标等。
图片表情功能:
使用说明
基础功能:开启后,评论区将显示表情选择器
表情包管理:支持创建多个表情包分类
移动端左侧菜单翻转文字:
翻转文字效果说明
翻转效果:文字会自动上下翻转切换显示
添加多条:可以添加多条翻转文字,会依次显示
颜色自定义:每条文字可以设置不同的颜色
显示位置:自动添加到移动端左侧菜单的 .top-menu 区域
移动端导航:
未登录提示说明
显示条件:只有未登录用户在移动端才会看到提示
提示样式:红色背景,圆角设计,带阴影效果
交互功能:点击提示可以打开登录面板
响应式:自动检测移动端设备(屏幕宽度 ≤ 768px)
js/css一键托管:
一键替换CDN托管,让你网站加载变的飞快
评论限制设置:
对评论字数限制,发布评论频率进行限制,防止灌水及机器人恶意刷,并支持一言与快捷评论。
缩略图遮罩动图GIF:
开启后,鼠标悬停时显示自定义动态效果
字体设置:
电脑/移动端可设置不同字体显示,让用户更享受定制视觉
壁纸设置:
动漫风格顶部图片设置:动漫风格顶部自定义图片地址
移动端壁纸与PC端壁纸设置:为设备启用自定义背景壁纸
缩略图遮罩动图:
开启后,鼠标悬停时显示自定义动态效果
自定义鼠标图标设置:
侧边栏导航菜单:
在移动端为未登录用户显示登录提示(可自定义显示样式)
隐藏设置:
可高度DIY用户组显示或隐藏内容等(详情可看下面说明或设置图)
使用说明
未登录隐藏:对所有未登录用户隐藏指定内容
特定用户组显示:只对指定用户组显示特定内容
优先级:特定用户组设置优先级高于未登录隐藏设置
爬虫可见:可以控制隐藏内容是否对搜索引擎爬虫可见
搜索和归档:可以控制受限内容是否出现在搜索和归档页面
隐藏爬虫设置说明
SEO考虑:对爬虫可见有助于搜索引擎收录,但可能影响内容保护
检测方式:User-Agent检测更准确,IP检测更安全
内容控制:可以选择向爬虫展示的内容程度
Meta标签:noindex防止收录,nofollow防止传递权重
平衡策略:建议显示摘要+添加robots标签
-
- 登录与未登录实现不同的分类和菜单,或vip专属可见分类及菜单。
- 未登录访问分类页面和文章时可选择自定义html页面或内置预设页面
- 在首页隐藏所选分类,(开启后,所选分类的文章将不会在首页显示(对未登录用户)
- 在归档页面隐藏所选分类(开启后,所选分类的文章将不会在归档、搜索等列表页面显示(对未登录用户)
- 未登录访问分类页面和文章时(开启后,指定内容只对你勾选的用户组显示,可设置跳转延迟时间,不会立马跳转)
- 隐藏内容对爬虫/收录可见(开启后,隐藏的内容仍然对搜索引擎爬虫和收录可见,可自由添加搜索引擎并指定爬虫显示具体那部分内容,例如全部或只让看标题,或摘要)
通知系统:
可设置机器人对评论/文章发布/订单/私信/工单进行通知(暂可设置QQ,企业微信、邮箱通知)

PS:所有后端编辑高度适配经典编辑器增加功能快捷性按钮调用,也可以自己DIY占位符按钮(属实用不惯古腾堡,反人类)
子主题设置截图

















功能组件演示

可自定义边框,颜色,图标等。
提醒警示
图片灯箱演示
两格


三格






四格




五格





六格






经典编辑器自定义下载演示
经典编辑器自定义联系方式演示
📧 邮箱:334631163@qq.com
📱 微信:暂时没有微信
🌐 网站:https://bbs.mkwy.cn
视频解析展示
等等没空写介绍了,后面添加…..
✨ 主要特色:
插件驱动:所有功能模块化,通过插件自由启用/禁用,不影响网站性能与原主题结构。
动漫风优化:预置动漫元素支持,如追番进度展示、角色卡片、弹幕风格评论等(插件可选)。
高度兼容:适配多种流行 WordPress 主题,尤其适合与轻量级主题搭配使用。
响应式布局:在手机、平板、PC端自动适配,方便用户随时随地浏览你的动漫内容。
🚀 适合用户:
动漫博客、作品展示站、二次元资讯平台
希望快速构建且易于维护的WordPress用户
追求个性化但不想深入代码的创作者
无需复杂配置,一键插件激活,轻松打造你的专属动漫小站!
轻量|灵活|动漫专属
🎯适用场景
动漫资讯网站 – 发布最新动漫资讯和评论
ACG社区论坛 – 构建动漫爱好者交流平台
个人博客 – 展示动漫相关的个人创作
同人作品展示 – 分享同人小说、插画等作品
🚀使用方法
上传子主题文件到 /wp-content/themes 目录
将父主题的一个文件放在对应目录(压缩包有说明)
在WordPress后台-外观-主题激活子主题
进入米卡子主题设置页面进行基础配置
根据需要启用相应功能模块
联系我QQ:334631163

{{role.user_data.money}}
{{role.user_data.credit}}




















































































































支持一下,站长真是太给力了,顶啊!